Rob Skiena
User Experience Designer
Agile Product Owner

Building bridges between the technical and the creative

  • Six years of direct UX design experience with over 20 years at leading graphics studios
  • Product Designer for one of the world’s most complex applications: Maya 3D
  • Team leadership by directing people and steering projects
  • Well-versed in Agile methodologies as Product Owner
  • Transforms user research into compelling software experiences
  • Developer and Inventor of tools for artists and for asset management
  • Subject matter expert on high-end production pipelines and creative workflows

Process

Sample Design Materials


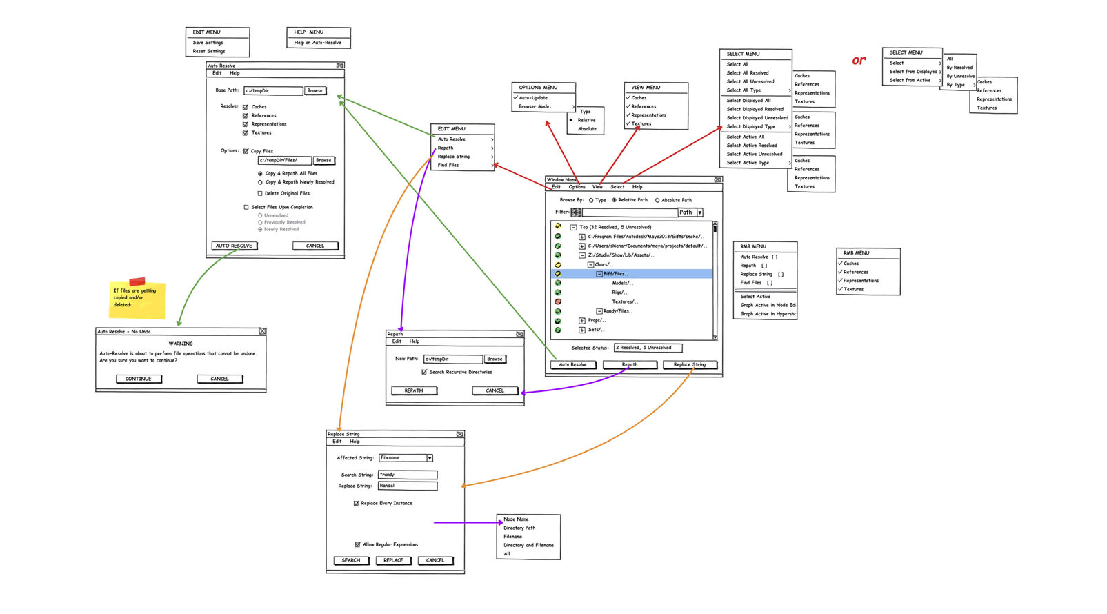
Mockups and prototypes are delivered as a result of the overall design process, but they are not the actual process. Here are a few samples of some of the materials I produce.


Feature proposal video storyboards

Feature design refined wireframe
Iterative specification of agile stages

Feature video for sales and support


Design Process and Stages


My role within the overall Design Process varies greatly between projects, teams and products. As an Agile Product Owner and a Product Designer my responsibilities have run across all stages, even Development, while other times I have only been involved in the actual design work.

Please click an item below for more information
Consider Review Sector Trends Market Analysis Consult Agile Backlog Customer Feedback Assemble Presentations Research Contextual Interviews Comparative Analysis Competitive Evaluation Customer Interviews Subject Matter Expertise Design Flow Diagrams Storyboards Wireframes Prototypes Specifications Develop Agile Story Breakdown Coordinate Developers Code Features Provide QA Test Plan Respond to Feedback Release Author / Review Documentation Create Demo Videos Produce Tutorials Internal Presentations Maintain Agile Backlog

Projects

About

Contact


Status

US Citizen
Canadian Citizen



I specialize in analyzing complex procedures to transform them into simple workflows. Clean product design can mask the complexity of a simple solution to a customer problem while providing deeper access to users who want it.

With six years of UX design experience and 13 years in the animation industry, I have a truly unique skill set that spans the Technical and the Creative.

Summary

  • Provide simple solutions to the complicated problems facing CG professionals
  • Design artist-facing features that can also impact large scale production pipelines
  • Veteran animator and layout artist with film, television and game credits
  • Streamline the daily workflows used by creative professionals
  • Exploit the strengths of my Agile team as Product Owner while improving their weaker skills
  • Research customer problems to determine design priorities and direction
  • Apply real-world experience to produce the tools that create AAA games and feature films
  • Make the lives of users easier and simpler
  • Develop user-friendly production tools and scripts
  • Simplify complex workflows, improve procedures, and anticipate future needs
  • Supervisory, Lead and Mentor experience in Animation and Layout

Skills

Software

  • Adobe Photoshop
  • Adobe Premiere
  • Adobe Illustrator
  • Adobe Dreamweaver
  • Shotgun
  • Microsoft Office
  • Camtasia
  • Maya
  • Balsamiq
  • Axure
  • Jira

Design

  • Agile Product Owner
  • Wireframes
  • Rapid Prototyping
  • Interaction Design
  • Storyboarding
  • Contextual Inquiry
  • Pragmatic Marketing
  • User Research
  • Usability Testing

Development

  • Python
  • HTML
  • MEL
  • CSS3


UX Experience

Autodesk Inc, Toronto, ON

Principal User Experience Designer, 2011-2015

  • Crafted user experiences for Maya, the leading solution for Animation, Games and Visual Effects
  • Democratized the innovative technology of leading studios to small and medium-sized customers
  • Validated proposed features through customer feedback, user interviews and domain expertise
  • Delivered mockups, prototypes and workflow diagrams to Development and Product Management
  • Mentored and supervised interns and inexperienced designers on remote teams
  • Prioritized defects with QA to improve stability and meet division goals
  • Consulted with industry leading animation and game studios regarding proposed technical solutions
  • Steered the development of pipeline solutions for small and large production houses
  • Collaborated with Product Management to determine acceptance criteria and product goals
  • Authored and maintained Agile user stories as the Product Owner of several teams

Plumber 3D, Portland, OR

UX Designer and Developer, 2009-2010

  • Designed and developed a completely GUI-based CG production pipeline for Maya using Python
  • Created documentation, video reference guides, sample projects files and user tutorials
  • Devised a simple turnkey implementation with hooks for customized client solutions
  • Authored and maintained the product website with Dreamweaver

Sony Imageworks, Culver City, CA

Layout Artist, 2010

  • Developed and documented production tools bridging the editorial and layout departments
  • Inventor: “Asset Management During Production of Media,” US Patent/Application No. 20130232398

LAIKA Animation, Portland, OR

Lead Layout Artist/Animator, 2006–2009

  • Standardized layout and pre-visualization workflows for in-house projects and production sequences
  • Department liaison to the Research and Development team

Additional Experience

SPIN VFX, Toronto, ON

Senior Layout Artist, 2022 - 2024





Layout Lead, 2018 - 2019

  • Translated written/spoken descriptions or storyboard panels into dynamic 3D visual effects shots
  • Responsible for complex layout, scene and shot set ups
  • Ensured creative consistency, shot continuity and pipeline compatibility for assigned shots
  • Determined technical strategies to accomplish complex client requests
  • Produced and composited animatics and tests for client and supervisor evaluation
  • Created original all CG camera animation and camera setups needed for special situations
  • Designed and developed production tools and workflows to improve efficiency
  • Software included: Maya, Nuke, Katana, Shotgun, Arnold, LinuxLead Layout artist and team supervisor
  • Fulfilled the Director's vision through cinematography and character blocking
  • Performed sequence staging, character blocking and camera animation
  • Managed and mentor junior artists
  • Ensured on-time hand-off to downstream departments
  • Determined workflows and develop production tools

The Third Floor, Los Angeles, CA (Remote)

Previs Artist, 2021 - 2022

  • Previsualized shots and sequences for upcoming episodic series of a major intellectual property
  • Performed cinematography, edited motion capture and created keyframe animation as needed
  • Ensured creative consistency, shot continuity and pipeline compatibility for all sequence
  • Designed and developed production and workflow tools to improve efficiency
  • Fulfilled the Director's vision in a timely, efficient manner

Industrial Brothers Animation, Toronto, ON

Layout Supervisor, 2019 - 2020

  • Managed a staff of 8 Previs and Layout Artists
  • Oversaw cinematography and character blocking
  • Ensured creative consistency, shot continuity and pipeline compatibility for all sequence
  • Determined technical strategies for Layout with a budding shot pipeline
  • Set production goals and schedules
  • Designed and developed production tools and workflows to improve efficiency
  • Directed the team to fulfill the Director's vision in a timely, efficient manner
  • Managed and mentored junior artists
  • Ensured on-time hand-off to downstream departments
  • Determined workflows and developed production tools

Scene Planner, 2020 - 2021

  • Performed previs and layout for the upcoming Netflix action/adventure series
  • Oversaw assigned sequences through all stages of production
  • Ensure creative consistency, shot continuity and pipeline compatibility
  • Assisted in the development of workflows in new USD pipeline
  • Designed and developed creative workflow tools to improve efficiency

Seneca College, Toronto, ON

Professor, 2020 - 2021

  • Taught courses in Digital Cinematography, Layout and Visual Storytelling
  • Designed and developed course plan and all class materials and assignments
  • Mentored and evaluated student work during the semester

Sheridan College, Oakville, ON

Guest Lecturer, 2019 - Present

  • Present a yearly lecture on the roles and methods of 3D Layout in the animation process
  • Mentor fourth-year animation students via reviews of the cinematography of their final projects

Snowball Studios, Toronto, ON

Lead Layout Artist, 2017 - 2018

  • Lead Layout artist and team supervisor
  • Fulfilled the Director's vision through cinematography and character blocking
  • Performed sequence staging, character blocking and camera animation
  • Managed and mentor junior artists
  • Ensured on-time hand-off to downstream departments
  • Determinde workflows and develop production tools

Arc Productions, Toronto, ON

Layout Artist, 2015 - 2016

  • Layout artist for film and television projects
  • Performed sequence staging, character blocking and camera animation
  • Projects included: “Blazing Samurai”, “Elena of Avalor”, “Barbie: Starlight”, “Max Steel”

Sony Picture Imageworks, Culver City, CA

Layout Artist, 2010

  • Rough Layout artist for the Aardman film "Arthur Christmas"
  • Performed sequence staging, character blocking and camera animation
  • Furnished animation, lighting, and effects blocking via layout
  • Developed animation systems and rigs
  • Authored departmental production tools

Reel FX, Dallas, TX

Remote Layout Artist, 2009-2010

  • Rough Layout artist for "Looney Tunes" theatrical stereoscopic shorts
  • Performed sequence staging, character blocking and camera animation
  • Furnished animation, lighting, and effects blocking via layout

LAIKA Animation, Portland, OR

Lead Layout Artist/Animator, 2006–2009

  • Layout artist for in-house projects and production sequences
  • Character animator for LAIKA House and Feature Film departments
  • Performed shot staging and set planning for complete sequences
  • Authored and supported production tools, including complete previsualization pipeline
  • Liaison between Layout and Research and Development departments
  • Devised production workflows and refined departmental procedures

Dreamworks Feature Animation, Glendale, CA

Layout Artist, 2003–2005

  • Performed shot staging, character blocking and set planning in Rough Layout
  • Created custom animation and production tools using MEL script
  • Rigged RLO characters and devised tools for consistent animation controls
  • Provided set dressing and final cameras with proprietary software
  • Projects included Over the Hedge and Father of the Pride

T.J. and E. Productions, San Rafael, CA

Animator/Artist, 2000–2002

  • Performed layout, animation, lighting and editing for in-game movie sequences
  • Animated, rigged and modeled real-time characters for released X-Box title
  • Solved technical issues and created production tools in MEL

Tippett Studio, Berkeley, CA

Animator, 1998-1999

  • Animated creatures and effects for the feature film The Haunting
  • Rigged control systems as needed for assigned shots
  • Performed layout for in-house development projects

Dream Quest Images, Simi Valley, CA

Character Animator, 1997-1998

  • Animated lead character of Mighty Joe Young
  • Created previsualization animatics for Mighty Joe Young and Inspector Gadget

Mainframe Entertainment, Vancouver, BC

Senior Animator, Supervising Animator, 1996-1997

  • Supervised suite of eight animators, and animated assigned shots
  • Ensured timely delivery of completed episodes of Beastwars
  • Performed modeling, rigging, surfacing, effects and lighting for assigned shots
  • Weekly quota of 30 seconds of finished footage per week

Education

Vancouver Film School, Vancouver, BC

3D Animation and Visual Effects Program

  • Recipient of Director's Letter of Recommendation

University of Massachusetts, Amherst, MA

Bachelor of Arts: English

  • Recipient of Random House Award for Oustanding Achievement in Literature

Contact